Columns
| Column | Type | Size | Nulls | Auto | Default | Children | Parents | Comments | |||
|---|---|---|---|---|---|---|---|---|---|---|---|
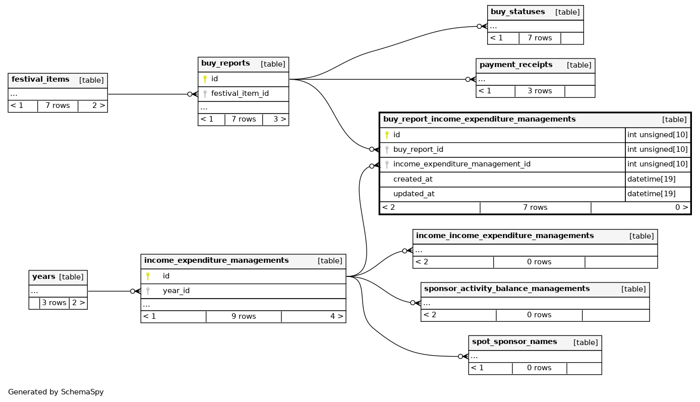
| id | INT UNSIGNED | 10 | √ | null |
|
|
|||||
| buy_report_id | INT UNSIGNED | 10 | null |
|
|
||||||
| income_expenditure_management_id | INT UNSIGNED | 10 | null |
|
|
||||||
| created_at | DATETIME | 19 | CURRENT_TIMESTAMP |
|
|
||||||
| updated_at | DATETIME | 19 | CURRENT_TIMESTAMP |
|
|
Indexes
| Constraint Name | Type | Sort | Column(s) |
|---|---|---|---|
| PRIMARY | Primary key | Asc | id |
| buy_report_id_foreign_key | Performance | Asc | buy_report_id |
| income_expenditure_management_id_foreign_key | Performance | Asc | income_expenditure_management_id |

